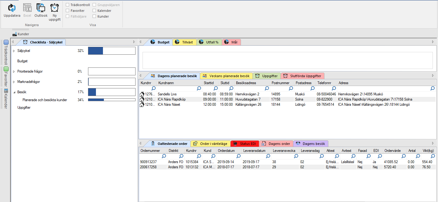
Startsidan är indelad i fyra delar:
Överst visar försäljningsstatistiken hur du ligger till mot budget per år och period, försäljningstakt i kr och krt, besöksstatistiken samt kampanj.
I mitten hittar du flikarna: Dagens planerade besök, Veckans planerade besök, Uppgifter samt Slutförda uppgifter
Huset blir grönt/gult när du har besökt kunden samma dag som du planerade kunden i planering. Har du besökt kunden en annan dag blir färgen på huset inte ändrad.
Nederst på sidan hittar du:
Oattesterade ordrar: Visar ordrar som ännu inte är attesterade.
Order i vänteläge: Visar order som väntar på att skickas till Backoffice. Denna funktion används i första hand för artiklar som inte har fått artikelnummer hos grossisten ännu.
Status EDI: Visar felaktiga EDI order sedan 3 månader tillbaka. Läs mer om EDI status under Kapitel administration.
Här finns även Dagens order (kolumn EDI uppdateras till ett JA om man har tagit en order med en villkorstyp som är uppsatt för EDI) och Dagens besök för att se vad som är registrerat under dagen.
Till vänster finns Checklistan som visar hur du ligger till i nuvarande säljcykel.
I Checklistan visas: Säljcykel, Budget, Prioriterade frågor, Marknadsfrågor, Besök, Kampanj, Inventering och Uppgifter.
Du har möjlighet att följa dina checklistor för säljcykeln genom att klicka på +-tecknet framför checklista.
Här kan du se hur du ligger till mot exempel budget i den pågående säljcykeln.

Var artikeln till hjälp?
Toppen!
Tack för din feedback
Vi beklagar att det inte var till hjälp
Tack för din feedback
Feddback skickat
Vi uppskattar din feedback och uppdaterar artikeln vid behov